What Is A Pdu Session In 5G
What Is A Pdu Session In 5G - The concept of a pdu session in 5g is crucial for understanding how data connectivity is managed and maintained within the network. This article provides a comprehensive overview of pdu sessions in 5g networks, highlighting their evolution from eps bearers in.
This article provides a comprehensive overview of pdu sessions in 5g networks, highlighting their evolution from eps bearers in. The concept of a pdu session in 5g is crucial for understanding how data connectivity is managed and maintained within the network.
This article provides a comprehensive overview of pdu sessions in 5g networks, highlighting their evolution from eps bearers in. The concept of a pdu session in 5g is crucial for understanding how data connectivity is managed and maintained within the network.
Quality of Service (QoS) in 5G networks 5G HUB TECHNOLOGIES, INC
The concept of a pdu session in 5g is crucial for understanding how data connectivity is managed and maintained within the network. This article provides a comprehensive overview of pdu sessions in 5g networks, highlighting their evolution from eps bearers in.
5G Quality of Service
This article provides a comprehensive overview of pdu sessions in 5g networks, highlighting their evolution from eps bearers in. The concept of a pdu session in 5g is crucial for understanding how data connectivity is managed and maintained within the network.
5G IPv6 (IP V6) PDU Session 5G NR Forum, 41 OFF
This article provides a comprehensive overview of pdu sessions in 5g networks, highlighting their evolution from eps bearers in. The concept of a pdu session in 5g is crucial for understanding how data connectivity is managed and maintained within the network.
5G Session Management Signalling Decoded InDepth Analysis YouTube
This article provides a comprehensive overview of pdu sessions in 5g networks, highlighting their evolution from eps bearers in. The concept of a pdu session in 5g is crucial for understanding how data connectivity is managed and maintained within the network.
What is the 5G Session Management Function (SMF)? Microsoft Community Hub
The concept of a pdu session in 5g is crucial for understanding how data connectivity is managed and maintained within the network. This article provides a comprehensive overview of pdu sessions in 5g networks, highlighting their evolution from eps bearers in.
Deliverable D4.3. on Session Control and Management available! 5GXcast
The concept of a pdu session in 5g is crucial for understanding how data connectivity is managed and maintained within the network. This article provides a comprehensive overview of pdu sessions in 5g networks, highlighting their evolution from eps bearers in.
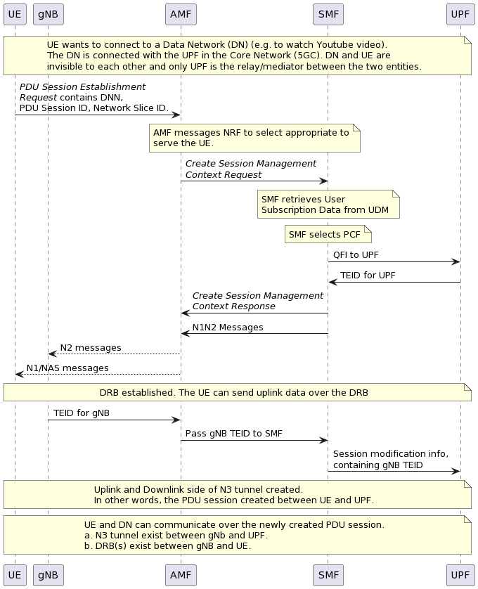
PDU Session Establishment in 5G. How PDU session is created for a
This article provides a comprehensive overview of pdu sessions in 5g networks, highlighting their evolution from eps bearers in. The concept of a pdu session in 5g is crucial for understanding how data connectivity is managed and maintained within the network.
PDU Session Establishment Procedure Download Scientific Diagram
This article provides a comprehensive overview of pdu sessions in 5g networks, highlighting their evolution from eps bearers in. The concept of a pdu session in 5g is crucial for understanding how data connectivity is managed and maintained within the network.
IMS Connectivity Requirements and PDU Session for IMS YouTube
The concept of a pdu session in 5g is crucial for understanding how data connectivity is managed and maintained within the network. This article provides a comprehensive overview of pdu sessions in 5g networks, highlighting their evolution from eps bearers in.
The message flow diagram for the PDU session establishment. Download
This article provides a comprehensive overview of pdu sessions in 5g networks, highlighting their evolution from eps bearers in. The concept of a pdu session in 5g is crucial for understanding how data connectivity is managed and maintained within the network.
The Concept Of A Pdu Session In 5G Is Crucial For Understanding How Data Connectivity Is Managed And Maintained Within The Network.
This article provides a comprehensive overview of pdu sessions in 5g networks, highlighting their evolution from eps bearers in.







